Etat des Lieux effectué avec Yousra MKHAKH
1. Data Lake EP génère des Reportings Commerçants DSR et CFR chaque fin de journée. ( 17h)
- Le reporting commerçant DSR généré à J restitue les opérations traitées à J par la tenue de compte EP ( assuré par MREP)
Le DSR restitue notamment tous les mouvements sur le Compte de Paiement traités dans la journée de 0h00 à l’heure de passage du traitement (correspondant à business date). Ce fichier est produit pour chaque SIRET client de l’établissement de paiement EP et donc pour chaque compte de paiement.
- Le reporting commerçant CFR généré à J restitue les opérations traitées à J par la tenue de compte EP ( assuré par MREP)
Le CFR restitue tous les impayés traités dans la journée de 0h00 à l’heure de passage du traitement (correspondant à business date). Ce fichier est produit pour chaque SIRET client de l’établissement de paiement EP et donc pour chaque compte de paiement.
2. Envoi automatique et quotidien de 2 reportings commerçants consolidés à Payline pour réconciliation
211116_EP_REPORT_DSR DLEP-214 ex CFR.xlsx
- au commerçant via une plateforme de transfert automatique SFTP ( si paramétré pour le commerçant)
- à Payline pour réconciliation
Exemple de production
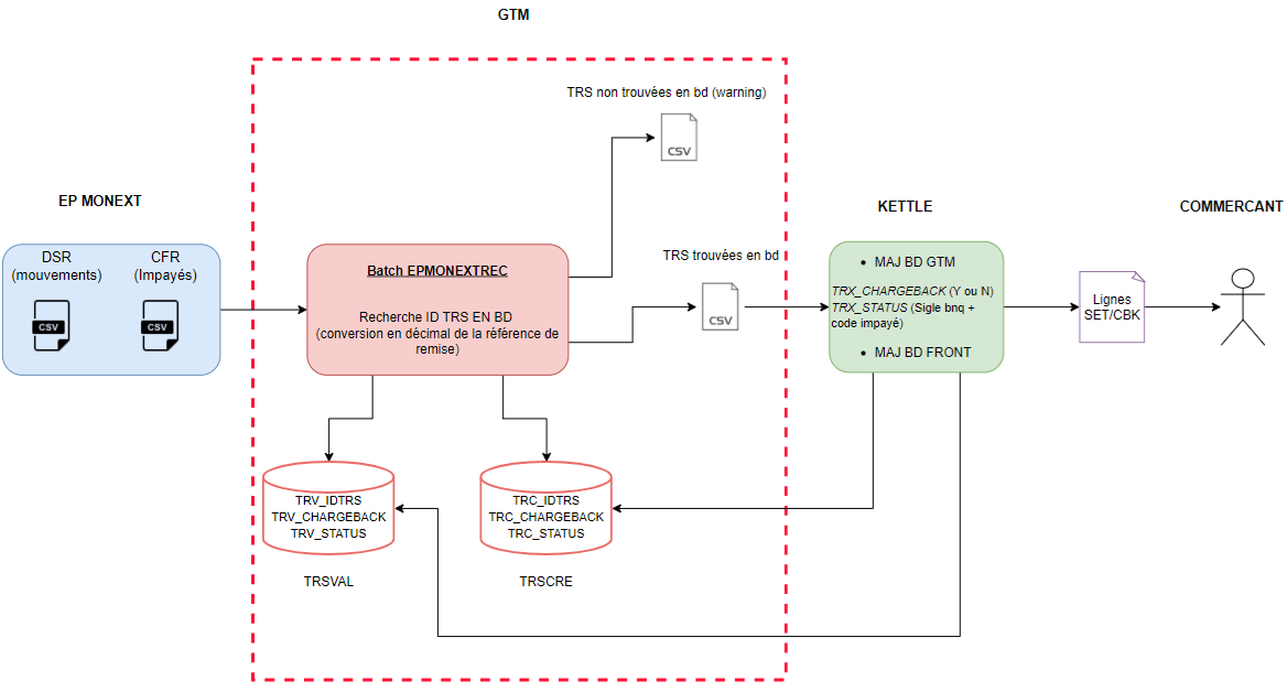
3 . Payline GTM assure le traitement de réconciliation comme suit :
DSR
- Sélection des lignes category Payment et Refund
- Extraction de TransactionReference ( format hexadécimal) et conversion en format décimale pour rapprochement avec les bases de données Payline
- Si Rapprochement OK :
=> Extraction des données suivantes du DSR pour alimenter un fichier reporting CSV qui sera ensuite utilisé par Payline pour enrichir ses bases de données et élaborer divers reportings commerçants
- TransactionReference
- Transaction Date
- Transaction currency
- Gross Transaction Amount
- Fee Amount
- Interchage fee
- Si Rapprochement KO :
=> Alimentation d'un fichier Transactions non Trouvées qui est communiqué à l'exploitation Payline et à l'équipe EP
CFR
- Sélection des lignes C et D (TransactionType)
- Extraction de TransactionReference ( format hexadécimal) et conversion en format décimale pour rapprochement avec les bases de données Payline
- Si Rapprochement OK :
=> Extraction des données suivantes du DSR pour alimenter un fichier reporting CSV qui sera ensuite utilisé par Payline pour enrichir ses bases de données et élaborer divers reportings commerçants
- TransactionReference
- TransactionDate
- ChargebackReasonCode
- ChargebackReasonLabel
- TransactionCurrency
- Si Rapprochement KO :
=> Alimentation d'un fichier Transactions non Trouvées qui est communiqué à l'exploitation Payline et à l'équipe EP

Ajouter un commentaire